KDatabaseStudio
Správce databází pro vývojáře. S množstvím efektivních funkcí.
Správce databází pro vývojáře. S množstvím efektivních funkcí.
KDatabaseStudio byl nástroj pro vývojáře. Umožnil navrhovat, vytvářet a spravovat různé typy databází.
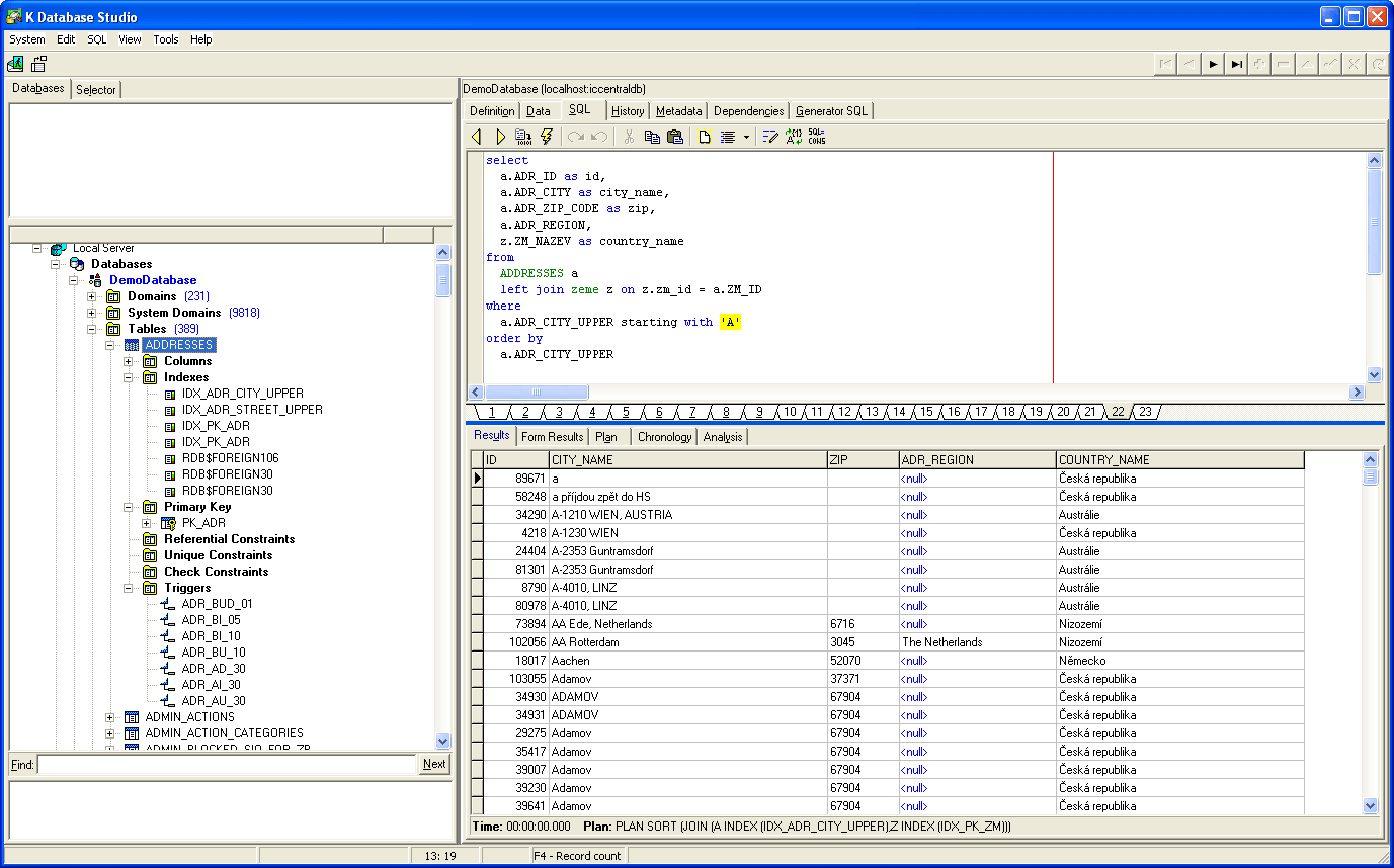
Jeho předností byly různé šikovné funkce, které rapidně zvyšovaly efektivitu vývoje databázových aplikací. Například schopnost vyhledat data pouze ve sloupcích, které začínají slovem „Date“ a ve všech tabulkách, které začínají slovem „Firm“.

Důraz byl kladen na přehledný design. Nechyběla barevná syntaxe SQL kódu a barevné odlišení dat v tabulkách.
Když programátor potřeboval psát kód, stačilo napsat jedno nebo dvě písmena a program „předpověděl“ a nabídnul možnosti, které může programátor napsat. Tyto našeptávače dnes běžně znáte z vyhledávače Google nebo z chytrých telefonů.

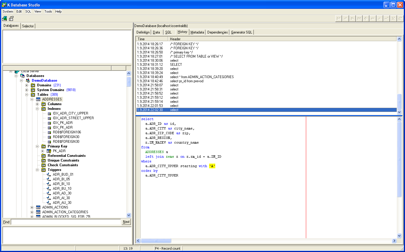
Každý vykonaný SQL dotaz bylo možné dohledat a spustit znovu bez nutnosti jej znovu psát.
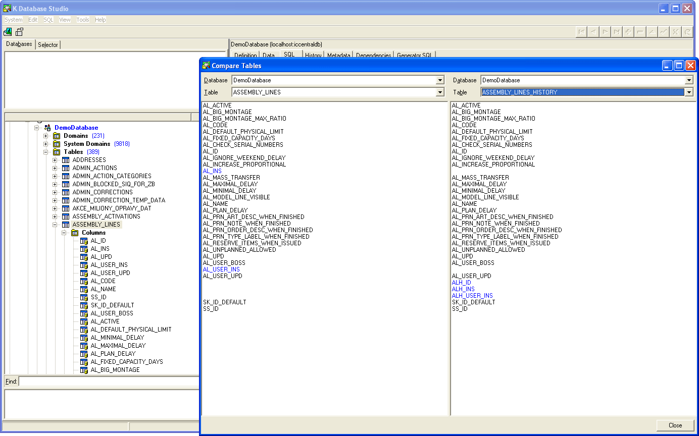
Skvělým pomocníkem bylo porovnávání databázových entit. Zde je vidět porovnání rozdílů mezi vybranými tabulkami. Odlišné sloupce (fieldy) jsou označené barvou.

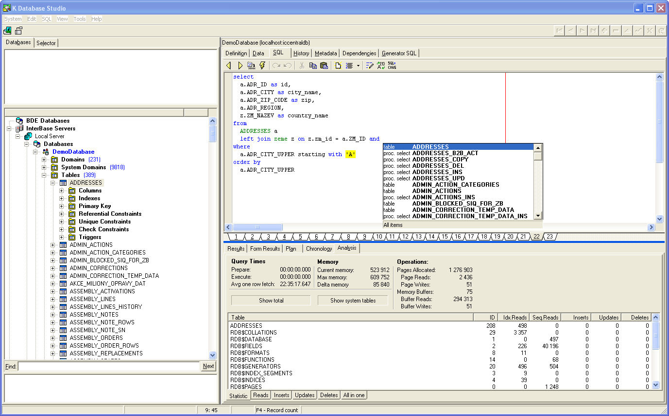
Pro zvýšení rychlosti dotazů (optimalizace) sloužil nástroj, který zobrazil, jakým způsobem a jak rychle databáze provede dotaz.
Takhle vypadá vygenerovaný SQL skript pro databázový „trigger“.

Zde je vidět vývojový nástroj, ve kterém byla aplikace vyvíjena spolu s částí zdrojového kódu.
Formulář v pravé části odhaluje to, jakým způsobem hlavní okno aplikace vidí programátor před tím, než program „zkompiluje“ do spustitelné podoby pro koncového uživatele.
(Pozn.: obrázky odpovídají stavu aplikace z roku 2001)