IcCheckDBStructure
Nástroj pro porovnávání a synchronizaci databázových struktur.
Nástroj pro porovnávání a synchronizaci databázových struktur.
Specializovaný nástroj pouze pro vývojáře.
Slouží pro rychlé porovnávání a automatizované synchronizování databázových struktur.

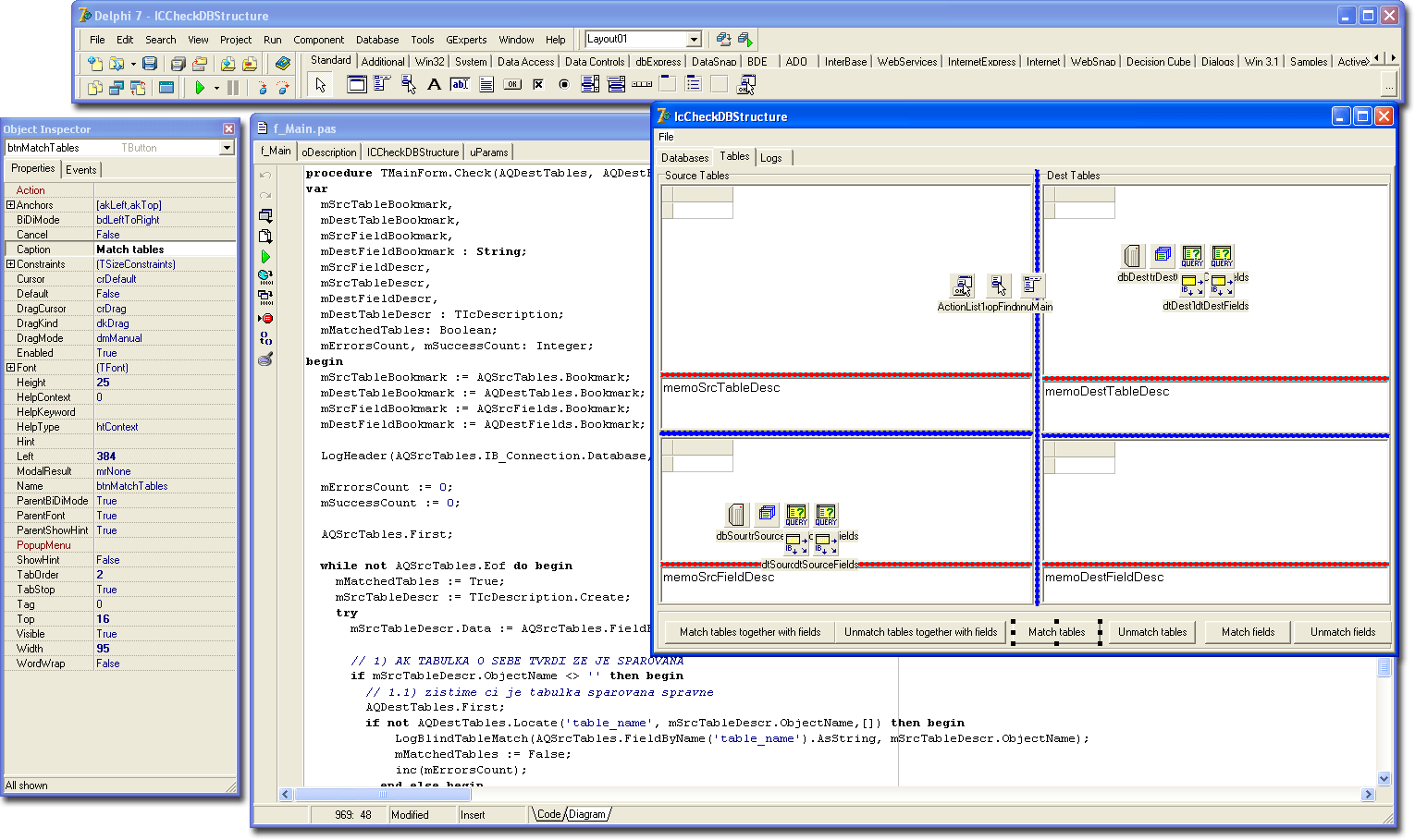
Zde je vidět vývojový nástroj, ve kterém byla aplikace vyvíjena spolu s částí zdrojového kódu. Formulář v pravé části odhaluje to, jak hlavní okno aplikace vidí programátor před tím, než program „zkompiluje“ do spustitelné podoby pro koncového uživatele.
(Pozn.: obrázky odpovídají stavu aplikace z roku 2004)